基木鱼-医美行业「新年焕颜季」活动即将开始

来源:中网互动    浏 览:589    2022-11-21 09:52:07

一、活动介绍

12月8日医美行业计划举办「新年焕颜季」活动,打造百度医美行业活动营销场域,培养用户心智,提升业界影响力及市场声量,以低价商品引流到店,提升线索转化及C端用户价值,同时提升商业收入、线索量及订单转化。

客户可以登录基木鱼【活动营销】菜单,查看医美行业发布的定期活动,如有想报名参与活动,请联系推广顾问。

同时,基木鱼支持客户自行配置参与活动的咨询页、商品页、营销页、以及特殊素材(banner、卡券、福袋)等活动物料。


二、信息查看路径

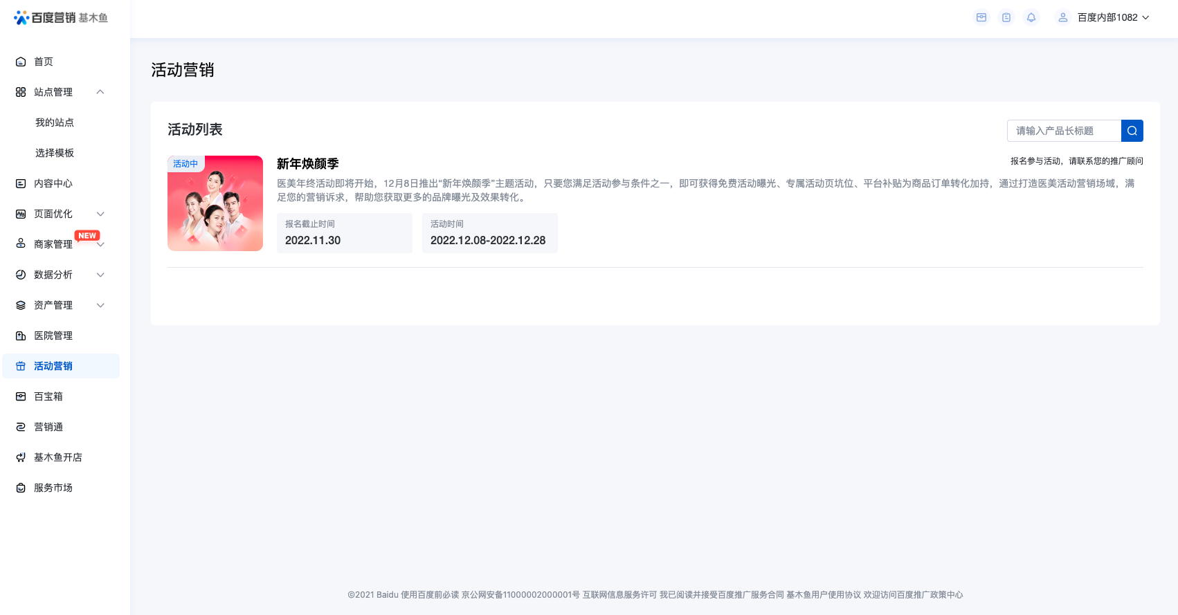
1、登录基木鱼,侧边栏 【医院管理】下方新增【活动营销】菜单,点击后和查看医美行业平台级别营销活动列表;

2、点击活动列表中的活动,可查看活动详情介绍;


版权声明: 原创
分享
咨询热线
0592-3503555

周一至周五 8:30-18:00

在线咨询
联系我们

手机:13666085526

传真:0592-3503377

邮件:yeweiwei@xm12t.com

地址:厦门市思明区软件园二期观日路30号之七107室

Copyright © 中网互动(厦门)网络科技有限公司 闽ICP备2021016708号-2 公安备案号:35020302035047    网站地图
客服
我要咨询
咨询信息提交成功后,我们会尽快安排专职顾问与您联系,请注意接听,谢谢
公司名:
所在城市:
* 您的称呼:
* 您的手机号:

您可点击 在线咨询 获取详情,专业客服将与您实时沟通。

咨询热线 0592-3503555